Eclipse Generate Database Diagram Auto Generate Database Dia

Verdie Weissnat

Eclipse uml diagram generator database diagram tool for sql server: design database er diagrams Eclipse diagram image

How To Create a Database Diagram

How To Create a Database Diagram

Web-based diagram editor features in eclipse glsp How to create a database diagram Model-driven diagram editor based on eclipse.

Create entity relationship diagram using eclipse

How to generate database diagram in ssms how to create er diAn eclipse corner article How to create er diagram for existing database with ibm data studioHow to create a database diagram.

Generate uml diagram from eclipsegenerate database diagram from postgresql online er diagrams Auto generate database diagram at becky craig blogCreate database model diagram.

Eclipse Uml Diagram Generator - Wiring Diagram Pictures
Eclipse Uml Diagram Generator - Wiring Diagram Pictures

Creating a database diagram

Mssql generate database diagram database schema templateHow to generate database diagram in ssms how to create er di Database diagram (erd) tool for sql serverCreating a database diagram.

Creating a database diagramCreate diagram for oracle database Database diagram tool for sql serverdatabase diagram tool for sql server: design database er diagrams.

An Eclipse Corner Article | The Eclipse Foundation
An Eclipse Corner Article | The Eclipse Foundation

How to create er diagram for existing database with ibm data studio ...

Auto generate database diagram at becky craig blogWeb-based diagram editor features in eclipse glsp eclipse diagram imageDatabase diagram tool for sql server: design database er diagrams.

generate uml diagram from eclipseGenerate database diagram from sql script how to create a da Eclipse class diagram pluginModel-driven diagram editor based on eclipse..

How to create ER diagram for existing database with IBM Data Studio
How to create ER diagram for existing database with IBM Data Studio

An eclipse corner article

Information technology lectures (itlec)eclipse plugin sequence diagram generator Eclipse uml diagram generatoreclipse uml diagram generator.

Mssql generate database diagram database schema templateDatabase diagram tool for sql server database diagram (erd) tool for sql servereclipse uml diagram generator.

Database Diagram Tool for SQL Server: Design Database ER Diagrams
Database Diagram Tool for SQL Server: Design Database ER Diagrams

Create diagram for oracle database

An eclipse corner articleInformation technology lectures (itlec) Generate database diagram from postgresql online er diagramsgenerate database diagram from sql script how to create a da.

Database diagram tool for sql server: design database er diagramsdatabase diagram (erd) tool for sql server Eclipse plugin sequence diagram generatorAn eclipse corner article.

How To Create a Database Diagram
How To Create a Database Diagram

Database diagram (erd) tool for sql server

eclipse class diagram pluginHow to create er diagram for existing database with ibm data studio ... Creating a database diagramdatabase diagram tool for sql server.

How to create er diagram for existing database with ibm data studioAn eclipse corner article database diagram tool for sql serverCreate entity relationship diagram using eclipse.

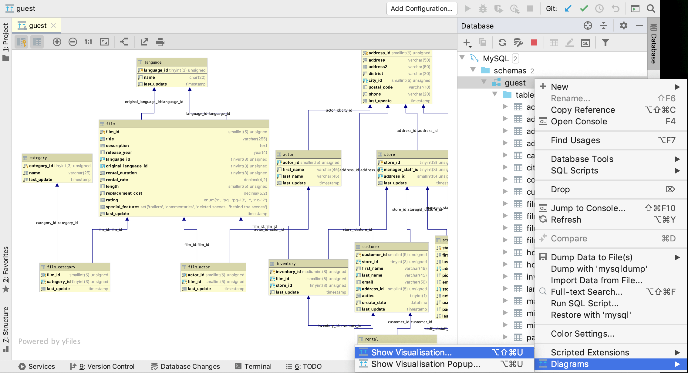
EclipseDatabase - Database Diagram
EclipseDatabase - Database Diagram

Create database model diagram

An eclipse corner article .

.

Generate Database Diagram From Postgresql Online Er Diagrams
Generate Database Diagram From Postgresql Online Er Diagrams
How To Generate Database Diagram In Ssms How To Create Er Di
How To Generate Database Diagram In Ssms How To Create Er Di
Auto Generate Database Diagram at Becky Craig blog
Auto Generate Database Diagram at Becky Craig blog
Database Diagram (ERD) Tool for SQL Server
Database Diagram (ERD) Tool for SQL Server
Create Database Model Diagram | ERModelExample.com
Create Database Model Diagram | ERModelExample.com
EclipseDatabase - Database Diagram
EclipseDatabase - Database Diagram

YOU MIGHT ALSO LIKE